Can't use this link. Check that your link starts with 'http://' or 'https://' to try again.
Unable to process this search. Please try a different image or keywords.
Try Visual Search
Search, identify objects and text, translate, or solve problems using an image
Drag one or more images here,
upload an image
or
open camera
The photos you provided may be used to improve Bing image processing services.
Privacy Policy
|
Terms of Use
Drop image anywhere to start your search
To use Visual Search, enable the camera in this browser
All
Search
Images
Inspiration
Create
Collections
Videos
Maps
News
More
Shopping
Flights
Travel
Notebook
Top suggestions for Solid Edge Modes
Mode with Solid
BG
Solid
Image Model
Solid Mode
Catia
Solid
Sample Model
Edit Mode
to Solid
Solid
Model Method
Combined Solid
Model
SolidWorks Solid
Models
Solid
Model Science
Model of a
Solid
Explore more searches like Solid Edge Modes
Fullscreen
Internet
Explorer
Chromium
Dark
Draw
Internet Explorer 10
Microsoft Windows
Gaming
Developer
Game
Designer
How
Game
Set
Creative
Turn
Kids
People interested in Solid Edge Modes also searched for
Sheet
Metal
CAD
Software
Electrical
Design
Engine
Design
PCB
Design
Simple
Design
Free
Download
Software
Logo
Pattern
Sketch
House
Panning
App
Icon
Software
Download
Tutorial for
Beginners
DC
Generator
Circular
Pattern
CAD
Logo
CAD Software Free
Download
Linear
Table
Chain Drive
Assembly
Download
for PC
Hybrid
Engine
Moving
Chain
User
Interface
Software
คือ
Part
Design
Interview
Questions
Special
Characters
Imagen
De
2D
Drafting
Logo
png
Animation
Examples
Data
Manager
CAD
Exercise
Intellisketch
2D
Laser-Cut
St8
Herramientas
Elecelectra
E7
V1.8
2546605
Piezas
De
Symbols
2D
Manual
Loft
Cad
Drawings
Works
Piccolo
Autoplay all GIFs
Change autoplay and other image settings here
Autoplay all GIFs
Flip the switch to turn them on
Autoplay GIFs
Image size
All
Small
Medium
Large
Extra large
At least... *
Customized Width
x
Customized Height
px
Please enter a number for Width and Height
Color
All
Color only
Black & white
Type
All
Photograph
Clipart
Line drawing
Animated GIF
Transparent
Layout
All
Square
Wide
Tall
People
All
Just faces
Head & shoulders
Date
All
Past 24 hours
Past week
Past month
Past year
License
All
All Creative Commons
Public domain
Free to share and use
Free to share and use commercially
Free to modify, share, and use
Free to modify, share, and use commercially
Learn more
Clear filters
SafeSearch:
Moderate
Strict
Moderate (default)
Off
Filter
Mode with Solid
BG
Solid
Image Model
Solid Mode
Catia
Solid
Sample Model
Edit Mode
to Solid
Solid
Model Method
Combined Solid
Model
SolidWorks Solid
Models
Solid
Model Science
Model of a
Solid
768×1024
scribd.com
Solid Edge | PDF | Computer Aided D…
600×508
blogs.sw.siemens.com
Hybrid modeling with syncronous and ordered modes in Solid Edge
483×564
blogs.sw.siemens.com
Solid Edge Tips and Tricks #4 | Solid Edge
371×528
blogs.sw.siemens.com
Solid Edge Tips and Tricks #3 | Solid Edge
Related Products
Solid Edge 2023
Solid Edge Books
Solid Edge CAM Pro
694×395
blogs.sw.siemens.com
Solid Edge Tips and Tricks #3 | Solid Edge
608×339
blogs.sw.siemens.com
Solid Edge Tips and Tricks #12 | Solid Edge
362×599
blogs.sw.siemens.com
Solid Edge Tips and Tricks #7 …
1279×721
SolidProfessor
Introduction to Solid Edge Tutorial Now Available
1080×963
blogs.sw.siemens.com
Creating Animations in Solid Edge | Solid Edge
705×395
blogs.sw.siemens.com
Solid Edge 2021 Feature Highlights: Concept Modeling | Solid Edge
1280×720
fity.club
Solid Edge
1024×576
blogs.sw.siemens.com
Unlock the secrets to design productivity | Solid Edge
Explore more searches like
Solid
Edge Modes
Fullscreen
Internet Explorer
Chromium Dark
Draw
Internet Explorer 10
…
Gaming
Developer
Game
Designer
How Game
Set Creative
Turn Kids
1280×720
fity.club
Solid Edge
1680×1050
fity.club
Solid Edge
2560×1440
fity.club
Solid Edge Progettazione Meccanica In Solid Edge 2019 YouTube
1920×1080
fity.club
Solid Edge What's New In Solid Edge 2022 Part 3: Matt's Faves
1500×844
3dcadtools.com
Solid Edge - Innovated Solutions
2559×908
blogs.sw.siemens.com
Solid Edge 2021 Feature Highlights: Free CAD Models for Solid Edge ...
1178×240
sitech.in
SITECH Software l Services l Training
640×408
www.engineering.com
Solid Edge: Making and Modifying Surfaces - Engineering.com
1280×720
g2.com
Solid Edge Reviews 2025: Details, Pricing, & Features | G2
2548×1394
cadlad.uk
Siemens Solid Edge Community Edition | CADLAD
320×414
slideshare.net
Solid_edge_overview | PDF
486×229
blogs.sw.siemens.com
Solid Edge Tips and Tricks from Forum Users #30 | Solid Edge
1671×1048
Designfusion
Solid Edge Advanced Modeling by Designfusion
People interested in
Solid Edge
Modes
also searched for
Sheet Metal
CAD Software
Electrical Design
Engine Design
PCB Design
Simple Design
Free Download
Software Logo
Pattern Sketch
House Panning
App Icon
Software Download
683×198
blogs.sw.siemens.com
The 10 Golden Rules of Solid Modeling | Solid Edge
1024×577
scan2cad.com
Solid Edge: Learn The Basics in 1 Hour
842×760
swooshtech.com
Customizing Your Solid Edge | Swoosh Technologies
594×691
swooshtech.com
Customizing Your Solid Edge | Swo…
684×412
swooshtech.com
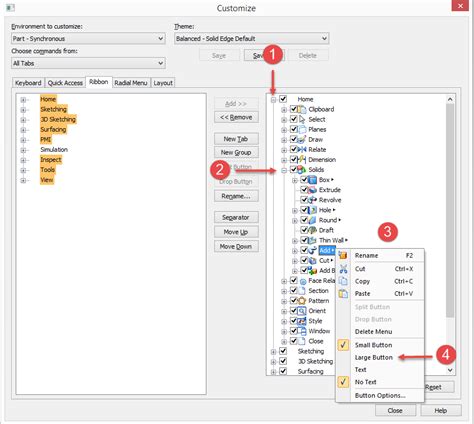
Customizing Your Solid Edge | Swoosh Technologies
583×680
swooshtech.com
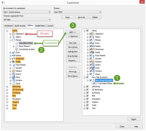
Customizing Your Solid Edge | Swo…
842×760
swooshtech.com
Customizing Your Solid Edge | Swoosh Technol…
1280×720
dimensionsglobal.co.in
Unraveling the Power of Solid Edge Software | Dimensions Global
579×428
blogspot.com
The Swoosh Scoop: Solid Edge How To: Changing Modeling Measuremen…
845×757
swooshtech.com
Customizing Your Solid Edge | Swoosh Technologies
Some results have been hidden because they may be inaccessible to you.
Show inaccessible results
Report an inappropriate content
Please select one of the options below.
Not Relevant
Offensive
Adult
Child Sexual Abuse
Feedback